This page describes configuration of the Dimension part of an Information Source.
The Information Source feature opens a navigator listing not only available Information Sources but also all existing dimensions.
Figure 1: Dimensions
Available operations related to Dimensions are presented below. First click on the Dimensions node.
Click on Add New in the right pane top open a detailed page where master information related to a Dimension can be defined.
Select dimensions to be removed in the right pane and then click Delete Selected Dimensions.
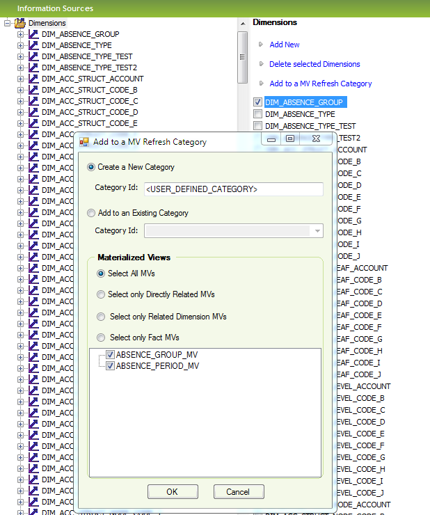
Use the operation Add to a MV Refresh Category to add all Materialized Views associated with a Dimension to a specific refresh category. It is possible to add the Materialized Views to a new refresh category or to an existing category. Selecting Materialized Views is supported by the following options:
All Materialized Views referenced by the Dimension will be selected. This means Materialized Views that are directly referenced by the Dimension and all indirectly referenced Materialized Views via e.g. connected dimensions or related facts.
Only Materialized Views that are directly referenced by the Dimennsion will be selected. Materialized Views that are referenced by e.g. connected dimensions and related facts will NOT be selected.
Only Materialized Views that are referenced by the Dimension will be selected, i.e. referenced by connected dimensions and related facts.
Only Materialized Views referenced by facts that are using the dimension will be selected.

Figure 2: Add Dimension related MVs to a MV Refresh Category
Selecting one Dimension leads to that the feature displays Dimension Details.
Figure 3: Dimension Details
The following information is available:
| Attribute | Description |
|---|---|
| Identity | Identity of the dimension. Recommended to prefix with
DIM_. Unique. |
| Description | Description of the dimension, what it represents, where data is fetched from etc. |
| Type | Type of dimension. The following values are supported:
|
| Key Column | Column name in the dimension view (View Name) that contains
the unique key for a dimension instance/record. This attribute represents
a "shortcut", instead of defining it on the dimension item level. By default this column is connected to the column represented by the attribute Associated Fact Item Id, defined in the connection information for the Information Source and its dimensions. |
| Display Name | The Prog name of the Dimension. This text will during translation handling be transferred to the translation framework. |
| Translated Display Name | Shows Display Name in current language |
| Module | Name of the module that owns the dimension. |
| LOV Max Limit | Max number of rows to be retrieved when collecting List of values. Normally not defined for dimensions. Set to NULL if not to be used. |
| Inherited From |
Identity of the Dimension that the current dimension
inherits
from. Valid only for Dimensions of type Inherited. |
| Data Access Details - On Line | |
| View Name | Standard view name for On Line execution. |
| Default Data Access Type | Selected if On Line should be the default data access type for this Dimension. |
| Data Access Details - Data Mart | |
| View Name | Standard view name for Data Mart execution. |
| Default Data Access Type | Selected of Data Mart should be the default data access type for this Dimension. |
| LOV Distinct Search | Selected if List of values functionality should perform a distinct select of values. It is recommended to select this attribute for dimensions and to clear if for Information Sources. |
| User | Created User |
| Date | Created Date |
Expanding the navigator for a specific Dimension and then expanding the Items node will display all dimension items. By selecting one of these items in the navigator, the dimensions item details will be displayed.
Figure 4: Dimension Item Details
The following information is available:
| Attribute | Description |
|---|---|
| Dimension Id | Identity of the dimension item. Normally defined as
<DimensionId>.<ViewColumnName> e.g. DIM_ACCOUNT.CODE.
Unique. |
| Dimension Item Id | Identity of the dimension that owns the item. |
| Description | Identity of the dimension that owns the item. |
| Column Name | Column name in the dimension view that represents the dimension item. |
| Data Type | Data type for the item. Can be one of DATE, NUMBER, TEXT |
| Display Name | The Prog name of the Dimension Item. This text will during translation handling be transferred to the translation framework. |
| Translated Display Name | Shows Display Name in current language |
| Module | Name of the module that owns the dimension item. |
| Display Order | The order that the item will appear in the source navigator among dimension items for the dimension. |
| Display Folder | Defines a sub folder in the source navigator where the dimension
item will appear. Specified as e.g. \Structures Default value is NULL. Normally used to handle add on items,
added by a child dimension. |
| Translated Display Folder | Shows Display Folder in current language |
| Add On Dimension Id | Dimension identity of a dimension, child or parent!!, that
is the true owner of this item, even if the item is added to another dimension.
Default value is NULL. Example 1: Example 2: |
| Add On Def Owned By Id | This attribute defines the true owner of the dimension item
definition. If we look at the two cases defined for attribute Add On Dimension Id we get the following.
Example 1: Example 2: |
| Published LoV Dimension | Identity of the dimension that has a view that will serve as List of values view reference for List of Values support in Info Services for this dimension item. Normally only the Code Key item in each dimension supports List of values in Info Services. If some other item (than the code key item) should support List of Values then a supportive dimension must be defined and then registered as PublishedLovDimension |
| Published LoV Item Reference | Dimension item reference to an item in the
PublishedLovDimension for which the column
name will be used in Info Services.
Note: Only to be defined if the current dimension item can act as a parent item to another dimension. E.g. the dimension item |
| Structure Item Type | Defines the type of a structure item. The following values
are supported:
|
| Connected Structure Item Id | Defines the connected structure item identity associated
with the current item. This identity should always point to an item in one
of the structure specific dimensions. It should be defined for items that are added to the target dimension |
| Display In Client | Selected if the item should be displayed in the client |
| Nullable | Selected if the item can be null in the data source |
| Code Key | Marks the dimension item that represents the code in the dimension view. The code is normally also the key value in the dimension that together with parent key columns defines a unique identity. |
Data Access Hints |
|
On Line |
|
| Hint Type | Defines the hint type for the current item in
the 0n Line case. The following values are supported:
|
| Data Mart | |
| Hint Type | Defines the hint type for the current item in
the Data Mart case. The following values are supported:
|
Dimension Item operations available after clicking on the Items node of the selected Dimension are listed below.

Figure 5: Dimension Items
Click on Add New in the right pane to add a new dimensions item.
Select items to be removed in the right pane and then click on Delete Selected Dimension Items.
For each dimension item it is possible to assign one or more BA parameter functions with the purpose to enable usage of the function when defining define BA parameters based on advanced functions.

Figure 6: Dimension Item Function Details
| Attribute | Description |
|---|---|
| Dimension Item Id | Identity of the dimension item. |
| Function ID | Identity of the associated function. Functions are defined in the BA Parameter Function form in IEE. |
Dimension Functions operations available after clicking on the Functions node of the selected Dimension item in the tree structure are listed below.

Figure 7: Dimension Item Functions
Click on Add New in the right pane to open up the detailed form where a new connection between a dimension item and a function can be made.
For the current dimension item, in the right pane select functions to be removed and click Delete selected Functions.
For each dimension items is is possible to define other items that should be displayed when generating a List of Values.
List of Values is always ordered with respect to a specific item and if this item is a dimension item then it is possible to specify other dimension items in the same dimension that should be displayed along with the master item, i.e. additional list-items.
Example: When the user orders List of Values for the account code this means
that the master dimension item is DIM_ACCOUNT.CODE. If we do not provide
any extra information we will only get a list of accounts. So if we want to display
something more we can add Dimension Item LOV Items,
e.g. adding DIM_ACCOUNT.DESCRIPTION and DIM_ACCOUNT.ACCOUNT_GROUP
as List of Values items associated with DIM_ACCOUNT.CODE. It is possible
to define extra display items for any number of items but normally only a few of
the items in a dimension will normally require this extra information.
For a given dimension, expand the dimension node, next expand the Items node, expand a dimension item node, then expand the LoV Items node to see all associated LoV items. Selecting one of these items will display the detail information for that specific associated item.
Figure 8: Dimension LoV Item Details
The following information is available:
| Attribute | Description |
|---|---|
| Dimension Item Id | Identity of the dimension item. Parent key. |
| Item No | Item number of additional List of values items. Key. |
| LoV Dimension Item Id | Identity of other dimension items than Dimension Item Id, but belonging to the same dimension, that should be part of the List of values. |
| Display Order | Defines the order that the items will appear in the List of values. |
Available operations related to Dimension LoV Items are listed below. First click Lov Item Details node of a selected Dimension item.

Figure 9: Dimension LoV Items
Click on Add New in the right pane to add a new LoV item.
Select LoV items to be removed and then click Delete Selected Dimension LoV Items.
For each dimension item is is possible to define the sort order when generating a List of Values.
It is important to make sure that supplied sort dimension items really are available.
Example: We have defined that DIM_COMPANY.DESCRIPTION should be
added when generating List of values for DIM_ACCOUNT.CODE. Now we can
define that the default sort order should be based on:
DIM_ACCOUNT.CODE orDIM_ACCOUNT.DESCRIPTION However if we specify DIM_ACCOUNT.ACCOUNT_GROUP then this is an
invalid item if the dimension DIM_ACCOUNT should perform distinct select
when generating the List of values for item DIM_ACCOUNT.CODE, since
the item DIM_ACCOUNT.ACCOUNT_GROUP is not part of the items to be selected.
For a given dimension, expand the dimension node, next expand the Items node, expand a dimension item node, then expand the LoV Sort Items node to see all sort items related to LoV of the selected dimension item. Selecting on of these items will display the detail information for that specific sort item.
Figure 10: Dimension LoV Item Details
The following information is available:
| Attribute | Description |
|---|---|
| Dimension Item Id | Identity of the dimension item. Parent key. |
| Item No | Item number of sort items. Key |
| Sort Dimension Item Id | Identity of a dimension item that should be added to the ORDER BY statement when generating List of values with respect to the Dimension Item Id |
| Ascending Sort Order | Selected if the List of values should be sorted in ascending order with respect to the Sort Dimension Item Id. |
Available operations related to Dimension LoV Sort Items are listed below. First click Lov Sort Items node of a selected Dimension item.

Figure 11: Dimension LoV Sort Items
Click on Add New in the right pane to create a new List of Values sort item.
Select the List of Values sort items to be removed and then click on Delete Selected Dimension LoV Sort Items.
For each dimension it is possible to define parent dimension items. This information is used mainly by the List of Values functionality. Parent information for dimensions always means specifying one or more dimension items that have to be available to enable an accurate List of Values of dimension items. The main difference compared to List of Values for Information Sources is that we also have to define a dimension identity in the dimension itself that corresponds to the parent value supplied in the client.
Example: The dimension DIM_ACCOUNT, that represents the account
dimension, has the company code as natural parent. If we want to show List of Values
for an item in this dimension, the company code must be known to make the data meaningful.
The only dimension that should have a visible company code attribute is the dimension
DIM_COMPANY so for that reason we define the dimension item DIM_COMPANY.CODE
as Parent Item Id. This item must now be linked
to an item in the current dimension that contains the same value, so we choose
DIM_ACCOUNT.COMPANY as Own Item Id.
After having supplied this information in the Meta Data, the client will always
try to make sure that the company code has been specified before creating the List
of Values. The company value will be transferred to the
Own Item Id to make it possible to create the result
set by selecting from the DIM_ACCOUNT only.
Expanding the navigator for a specific Dimension and then expanding the Parents node will display all parent specific dimension items. By selecting one of these items in the navigator, the parent dimensions item details will be displayed.

Figure 12: Dimension Parent Details
The following information is available:
| Attribute | Description |
|---|---|
| Dimension Id | Identity of the dimension. Parent Key. |
| Item No | Parent item number (row number). Key |
| Own Item Id | The identity of an item in the dimension itself that contains a value corresponding to the value associated with the item Parent Item Id |
| Parent Item Id | The identity of a dimension item that must be available in the client to enable parent identification in the dimension. |
| Hierarchical Order | Hierarchical order of the defined dimension parent keys. Lowest number has the highest rank. |
Available operations related to Dimension Parents are listed below. First click Parents node of a selected Dimension.

Figure 13: Dimension Parents
Click on Add New in the right side pane to create a new dimension parent.
Select dimension parents to be removed and then click on Delete Selected Dimension Parents.
It is possible to export Dimension specific metadata (INS) file.
Select a Dimension and then use the RMB option Export to export the metadata file to disk.

Figure 14: Export Dimension